美萍固定资产管理系统,是以企业固定资产为管理对象,通过对资产从购入企业开始到退出的整个生命周期进行动态、可视化管理,为企业搭建起规范化、体系化、协同化、信息化的资产管理平台。系统针对固定资产实物进行全程跟踪管理,解决了资产管理中帐、物不符,资产不明设备不清,闲置浪费、虚增资产和资产流失问题。为企业资产管理工作提供全方位、可靠、高效的动态数据与决策依据,全面提升企业资产综合管理水平,并为建立资产长效管理机制打下良好基础。
适用对象
适用于拥有较多固定资产的中小型企业以及政府机关、学校、科研机构等行政事业单位,对固定资产进行规范化、制度化、科学化管理。
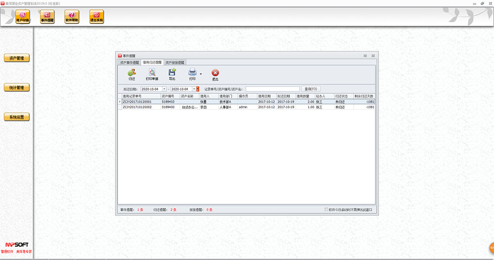
产品优势1、事件提醒:支持设置与资产相关的不同条件下的提醒,支持资产借用归还提醒设置。
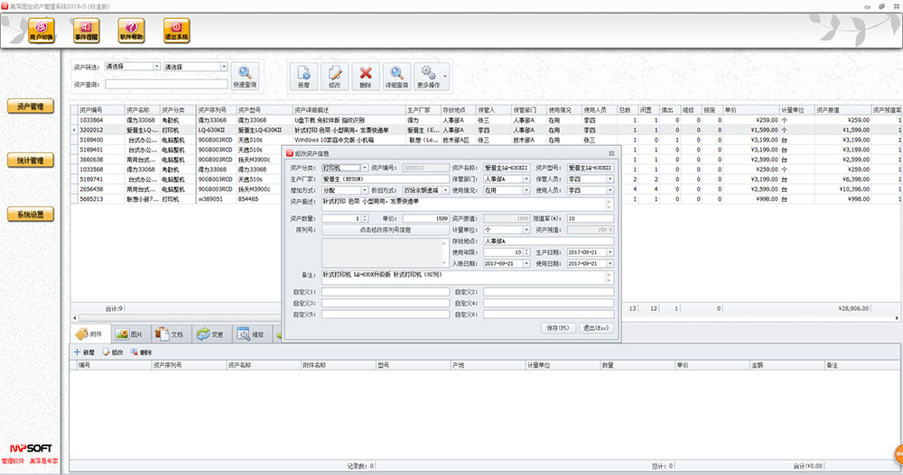
2、支持录入丰富的资产信息,包括附件、文档、图片等资料。
3、支持资产的变更、维修、借用管理。
4、支持通过条码管理资产,可贯穿资的购入、使用、报废过程。
5、统计报表丰富,可对资产的变更、维修、借用、文档情况进行统计。
6、支持资产折旧计算、统计。
7、支持多账套操作。
8、支持各个环节的报表、凭据打印。
9、支持自定义报表、凭据模板内容格式,且支持选择通过POS小票机、普通打印机打印报表、凭据。
10、完善的数据自动备份、用户权限、日志记录功能。





